NOTE: This package is not FIPS verified
Version 4.6.0.3
SHA1
9B9FCE03AA2746ACA57E8D7CCF9703521384FC44SHA3-256
B685C6312C889E40DA34E7CED091A1038004B3550472A705C6AEB21FE20F03C6PGP Key
Key ID
61963A2F85753457Fingerprint
398F774D335DC5A572555DAD61963A2F85753457The Encryption Compendium For LabVIEW™ offers developers advanced encryption, hashing and secure communication capabilities in LabVIEW™. It is an indispensable API toolkit that comes complete with many symmetric and asymmetric encryption examples including key generation, message signing, certificate generation and secure communications over Secure sockets Layer (SSL), Transport Layer Security (TLS) and Secure Shell (SSH).
Developers can now create applications for secure encrypted transmission of data over the internet or a network and create, sign and verify certificates. It comes replete with functions for random number generation, Bitcoin addresses and certificate conversion making the Encryption Compendium For LabVIEW™ an essential tool in the developer’s palette.
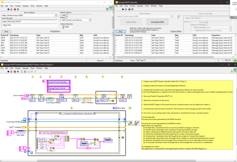
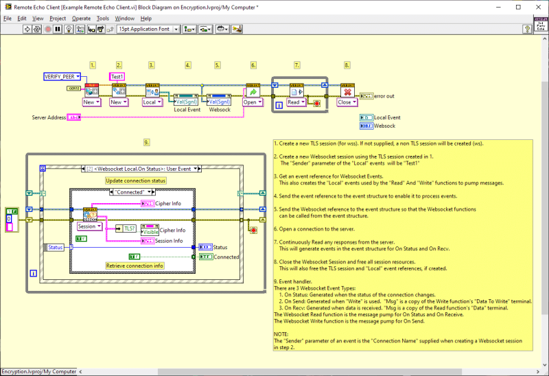
The version 4 series continues to introduce new features such as IPv6 support and protocols with examples including Websocket Listeners/Clients with events, MQTT, ICMP Echo, CoAP and an entire SFTP client demonstration.

Symmetric | Asymmetric |
|
|
Hashes | TLS |
|
|
| SSH* | Protocols |
|
|
Additional Libraries | |
| |
| * OpenSSL version 3.6.1, LibSSH version 0.11.3 | |